返回首页
Claude code Teams 上手体验
Claude CodeAgent教程
Claude code Teams 上手体验
Claude Features
2024.11 → MCP (Model Context Protocol)
2025.02 → Claude Code 核心发布
2025.07 → Subagents
2025.09 → Hooks
2025.10 → Skills + Plugins
2026.02 → Agent Teams (最新)
Claude 绝对算得上在 AI code 话题中心,随着 Opus4.6 的推出,越来越多同行将 Claude code 融入自己的 wrokflow,相对于单独 Skill 针对单功能的 SOP 场景的处理,当 Teams 功能出现的时候,打造自己的工作流变成了现实。其实在这之前,开源社区早已有了相关的尝试,包括 crewAI、MetaGPT、OpenHands 等等,都是定好了一整套软件开发流程,体验下来整一个链条十分长。Claude Code Teams 的推出重新让业界思考多 agents 协同到底对开发有多大的收益
Agents 参与开发的意义
整理官方的一些描述
- 节省 token, agent 根据职责完成部分工作,可以限定在一个固定的场景中,专注处理某个领域问题
- 每个 agent 可以独立保持独立的上下文(1M tokens)
- 并行执行,节省时间(看自己需求,因为 Teams 模式下 token 燃烧速度也是快了)
Claude Code Teams 配置
- 在项目 .claude/settings.json 中开启 Teams 功能
- Claude Code v2.1.32+ (2026.02.05 发布)
- Claude Opus 4.6 模型(Teams 功能必需)
- iTerm2 或 tmux(下文以 iTerm2 为例子)
- python3 环境下安装
pip3 install it2 - iTerm3 设置中开启 General → Magic -> "Enable Python API"
.claude/settings.json
{
"env": {
"CLAUDE_CODE_EXPERIMENTAL_AGENT_TEAMS": "1" // 还是实验功能,需要手动开启
},
"teammateMode": "tmux"
}
定义 agents 组件 Teams
├── agents
│ ├── backend-specialist.md
│ ├── inter.md
│ ├── product-manager.md
│ ├── qa-specialist.md
│ ├── react-specialist.md
│ ├── tech-researcher.md
│ └── vue-specialist.md
├── settings.json
├── settings.local.json
├── skills
│ └── component-developer-rules.md
└── teams
└── frontend-team.md
落到具体的项目,这里主要定义了 productManager\TechSpecialist\ReactSpecialist\QASpecialist 多个角色,根据项目使用的技术栈指定 agent 研究方向还有技能树。最后在 teams 目录下组件 frontendTeam,这也是有趣的一点。可以根据不同的业务场景组件不同的 agents 成为一个对的团队成员。最终让你的开发需求在金字塔的顶部通过这种方式分发到每个 agent
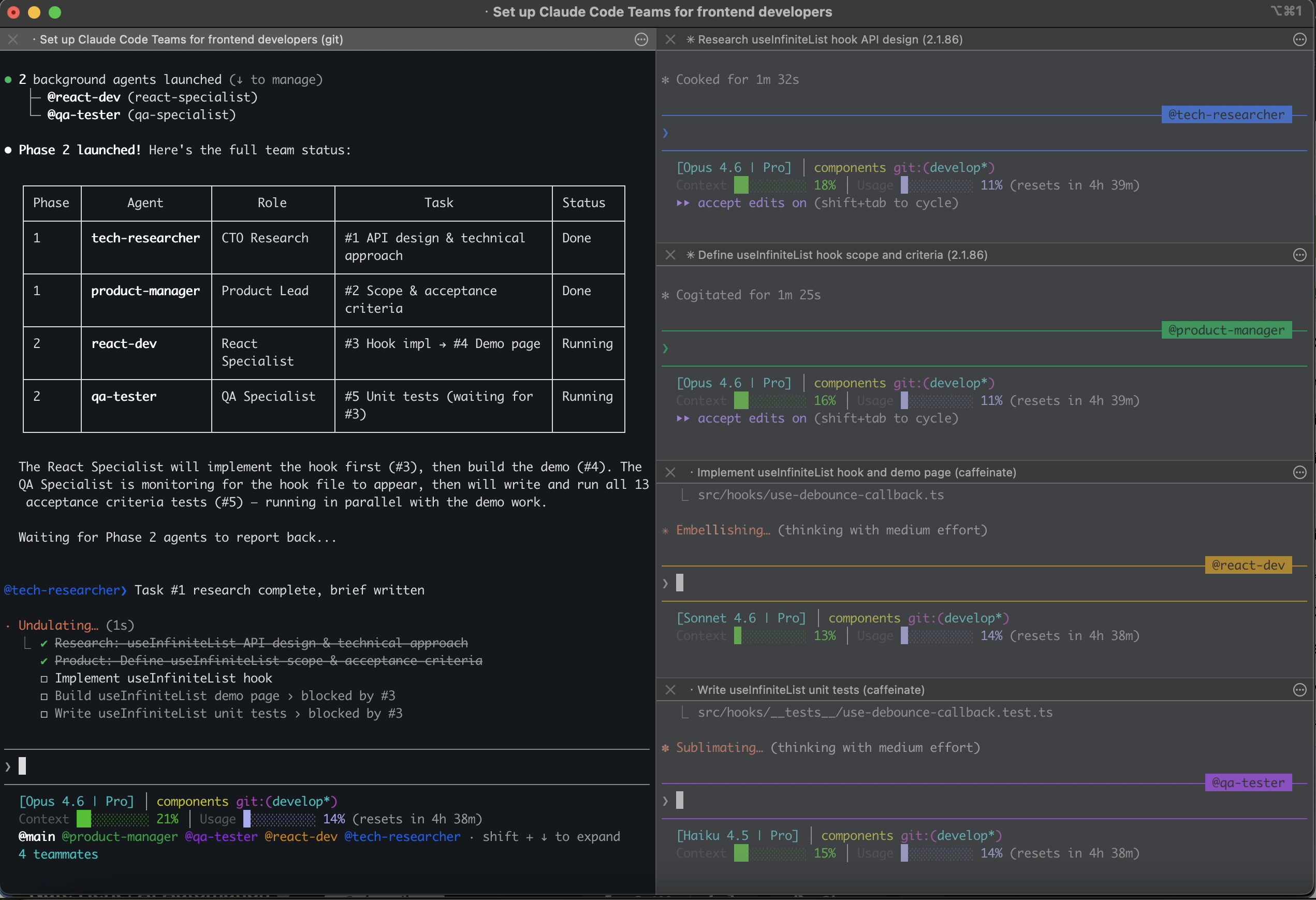
Claude Code Teams 运行效果

总结
指定角色 agent 确实有一种一人公司具象化的感觉。应用场景更像是针对独立的项目打造一支 Team 辅助开发,本质上还是将 content 以一种大家可以接受的方式落到文档中来,当然其本身的 agents 相互分享上下文和沟通也是重点。虽然不同的项目使用不同的技术栈,在前期有一定量的工作需要完成,但是借助项目的 CLAUE.md,可以让 AI 快速给我们搭一个适合项目的框架。实际使用下来还是能够很大程度提高开发效率。